騰訊云服務器安裝愛快軟路由教程(傻瓜版)
騰訊云服務器安裝愛快軟路由教程(傻瓜版)
第一部分:先申請一個騰訊云主機
1、可以在實例列表里,點擊一下 新建

2、計費模式 包年包月 按量計費 可以根據實際需要進行選擇,還有云主機所在區域和可用區也可以按區選擇就行了。還有網絡類型有 基礎網絡 和 私有網絡,具體有什么區別我也沒有研究,不過我習慣選擇 基礎網絡

3、愛快需要運行的操作系統是Ubuntu,但是我們既然是傻瓜版的教程,我們就全部用圖形化的來操作,所以我們在申請的時候,先選擇操系統為 Windows ,鏡像版本為 Windows Server 2008 R2 企業版 SP1 64位 然后選擇 下一步:選擇存儲和帶寬

4、安裝愛快路由器系統,不需要選擇 數據盤,網絡計費模式 可以選擇 按帶寬計費 (比較適合訪問量比較高的用戶),也可以選擇 按使用流量(當然適合訪問量較小的用戶了),因為我這里是為了做教程,當然選擇用 按使用量 來為例了

5、安全組 可以選擇 新建安全組 再下拉列表里 選擇 放通全部端口,當然這個安全組也可以在后續修改的,如果為了安全考慮,還是建議關閉一些高風險端口。再就是需要設置一下 密碼 ,需要按提示達到輸入密碼的強度才可以,這個密碼也是臨時用一次就可以了。然后再點擊 下一步:確認配置信息

6、最后就是確認 開通 了

7、創建好以后,就可以在實例列表里找到剛才創建的主機了

8、然后選擇 主機 右側的 登錄

9、再接著選擇 立即登錄 然后在彈出的界面里可以看到如下圖,我們可以選一下 發送遠程命令的地方,選擇一下

10、輸入我們剛才設置的 復雜密碼 然后就可以登錄到系統了。這樣就可以看到我們需要用到的相關的IP地址信息了。可以把這些 截圖保存下來,因為一會需要用的著。

11、然后點擊一下 右下角 打開網絡和共享中心 然后點一下 本地連接 然后再點擊一下 詳細信息

12、以上方法只是通過Windows系統來查看相關的IP地址和MAC等相關信息,以上信息也是可以通過 Ubuntu系統里的命令來查看的,這樣就可以省略掉安裝Windows 2008系統的麻煩步驟了,直接安裝Ubuntu就可以了。已經查好相關信息了,我們把系統再重裝回 Ubuntu 吧。然后在實例列表里,更多 選項里 選擇 重裝系統

13、然后選擇 公共鏡像 里的 Ubuntu ,系統版本隨便選擇一下就可以了,接著就是再設置一下密碼吧

14、最后點擊 開始重裝 至此云主機已經申請完成,并查詢到了相關的IP地址和MAC地址信息
第二部分:通過 VMware Workstation Pro(VMware的安裝過程我就不寫了,如果需要的話,百度一下吧) 安裝一下愛快軟路由器,這個安裝過程我還是贅述一下吧
1、選擇 文件 菜單 新建虛擬機

2、以下幾個步驟不解說了,直接看截圖,光盤鏡像里,選擇一下 愛快的 ISO 鏡像文件,在愛快的網站上有下載的



3、以下虛擬機的安裝位置需要選擇一下

4、磁盤大小一般設個2G以上就可以了,但也不要太大。下列選擇 將虛擬磁盤存儲為單個文件


5、點擊完成以后,可以顯示出已經創建好的 虛擬機

6、選擇一下 編輯虛擬機設置

7、點擊一下 網絡適配器,把 網絡連接 項選擇 橋接模式 再選擇 高級

8、然后在 MAC地址框里 輸入我們第一部分看到的MAC地址,然后點擊一下 確定

9、到 虛擬機設置 里再點擊一下 添加 網絡適配器

10、然后在 網絡連接 里 選擇 橋接模式

11、值得注意的就是,如果安裝的愛快系統是64位版本的,那就需要把虛擬機的內存改成4G或更大一點,不然就會有以下的提示,不能安裝

12、我們可以關閉虛擬盤,調整一虛擬機的內存大小,如果安裝的是32位版本就不會有這樣的提示了,可以跳過一步了,把內存調整好以后 確定 就可以了

13、然后在虛擬機里按一下8 1 ,再輸入一下 y 鍵,就可以把愛快安裝到虛擬機里了,安裝完成以后,虛擬機會自動重啟的
14、虛擬機啟動好以后,然后在虛擬機里按一下 回車鍵

15、然后在愛快的控制臺里 1、設置網卡綁定 設置一下網卡。把前面修改過MAC地址的網卡接口 eth0 綁定成 WAN1接口 ,再把 eth1 綁定成 LAN1 接口 (不要再問我怎么綁定哦,按一下1鍵以后,是可以看到提示的)

16、現在我們可以通過電腦火狐瀏覽器輸入 192.168.1.1 打開路由器設置頁面了

17、把路由器 WAN口設置成 第一部分的獲到了的IP地址和網關(輸入IP地址和網關的時候,要特別注意先擇子網掩碼,),然后再點一下 保存

18、接著在愛快的 網絡設置 – DNS設置 里配置好前面獲得到 DNS 的信息后,再點一下 保存

19、再接著在愛快路由器的設置頁里 系統設置 里的 遠程訪問 然后把 WEB訪問控制: 允許通過外網訪問路由WEB管理界面 選項里 打勾并保存 (如果這項不打勾的話,沒有辦法通過外網訪問路由器,反過來說,如果以后在配置路由器的時候,這項也不能去掉,不然路由器也就沒有辦法訪問了) 然后把路由器系統關機。

20、然后再到 虛擬機設置 里提取 虛擬機硬盤 的鏡像的文件(Ubuntu.vmdk),因為下部分操作步驟中需要把這個文件上傳到騰訊云服務器上去。

第三部分:上傳鏡像并安裝到云服務器
1、登錄到騰訊云服務器控制臺后,點一下 總覽 然后 選擇 對象存儲服務

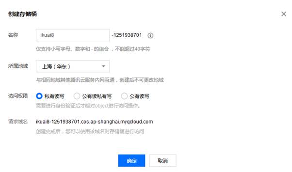
2、選擇 存儲桶列表 再點擊一下 創建存儲桶 ,輸入一個 名稱 ,然后選擇一下 所屬地域(建議和前面所選云服務器在同一個區域),然后點擊 確定

3、接著 點擊 上傳文件 ,再接著瀏覽到前面導出的虛擬機的文件(Ubuntu.vmdk),然后點擊 上傳 按紐,等待上傳完成

4、接著可以在上傳完成后的文件列表里,點擊一下 詳細 ,再到 簽名鏈接位置的 復制鏈接 上點擊一下,復制一下鏡像鏈接

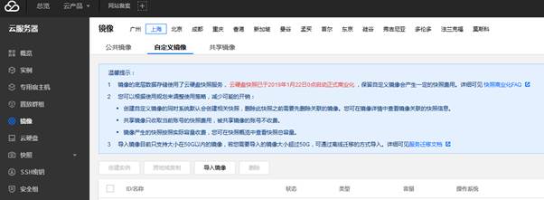
5、然后再到 總覽 里點擊一下 云服務器 ,接著再到 鏡像 里選擇 導入鏡像

6、點擊一下 導入鏡像 以后,把 我已做好以上準備上打勾,再點 下一步

7、可以按我下圖中,填寫相關的信息,但最下列一行 導入方式 一定要選擇 強制 再接著點擊 開始導入


8、導入完成以后,可以看到前面成功導入的鏡像文件了

9、再點擊 實例 ,到前面創建的 云服務器,再選擇 重裝系統 ,然后再選擇 自定義鏡像 ,接著在 鏡像 選項卡里 選擇前面導入 鏡像文件 ,再點一下 開始重裝 ,至此已經全部安裝完成了

10、然后就可以通過外網的IP地址訪問到愛快路由器系統了 http://115.159.82.18 (當然你們安裝完成后的IP地址肯定不是這個)

11、現在已經可以正常使用了

總結:前些天也看到網上有另一個 阿里云的教程,他那個安裝起來更方便,但是在目前愛快路由系統里配置外網的IP地址的時候,不能設置子網掩碼,所以外網的IP地址和網關只能是相同的網段才可以,還有一點就是愛快路由系統默認是沒有打開 外網的IP地址訪問 的選項,所以就算路由器系統安裝好,也不能通過外網來管理。
如果有小伙伴需要下載PDF版的 點擊下載